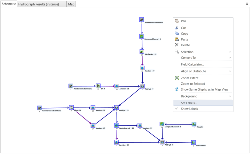
1. Select all the commands on the canvas

2. Right click to open context menu and click Set Labels…

3. Select the labels to be displayed from Available Properties window. Hold Ctrl for multiple selection. Drag the selected properties from Available Properties window and drop to the Selected Properties window. Re-arrange the sequence of labels in the Selected Properties window by dragging and dropping the labels to the desired place. Click OK.

The labeled schematic will look like the figure below. You may need to move positions of commands on the Schematic view to see all label contents.


