Listes de cases à cocher
Les utilisateurs peuvent désormais ajouter des listes de cases à cocher dans des champs de texte enrichi. Cette amélioration permet de créer facilement des listes de tâches, des check-lists et d’autres éléments nécessitant de cocher des options. La fonctionnalité prend en charge des cases à cocher interactives qui peuvent être cochées ou décochées lors de l’édition, ce qui facilite la gestion et le suivi des éléments directement dans le texte.
Pour insérer une liste de cases à cocher dans l’éditeur de texte enrichi, sélectionnez le bouton .
Pinceau de format
Le pinceau de format offre un moyen efficace de répliquer le formatage à travers différentes parties d’un document, comme les styles et tailles de police. Il prend en charge diverses options de formatage, y compris les formats en ligne et en bloc, ainsi que les styles de tableau.
Pour plus d’instructions sur l’utilisation du pinceau de format, veuillez cliquer ici.
Éditeur d’images
L’éditeur d’images introduit une barre d’outils d’édition contextuelle qui apparaît lorsque vous sélectionnez une image dans l’éditeur. Cette barre d’outils propose une gamme d’outils et d’options spécialement conçus pour les ajustements et les améliorations d’images, y compris :
- Ajustements d’image (luminosité, contraste, netteté, etc.)
- Recadrage et redimensionnement
- Alignement et positionnement
Notes de bas de page
La fonctionnalité notes de bas de page permet aux utilisateurs d’ajouter des notes de bas de page dans des champs de texte enrichi. Lorsqu’une note de bas de page est insérée, un numéro en exposant apparaît à la fin du texte sélectionné. L’outil crée automatiquement une nouvelle ligne dans la section des notes de bas de page en bas de l’éditeur de texte enrichi et positionne le curseur à cet endroit, permettant aux utilisateurs d’entrer immédiatement le contenu de la nouvelle note de bas de page.
En visualisant le texte, les utilisateurs peuvent simplement cliquer sur le numéro de note de bas de page en exposant pour être automatiquement redirigés vers la note de bas de page correspondante en bas de la page.
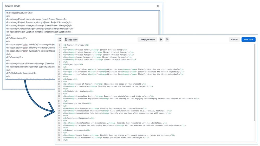
Édition avancée du code source
L’éditeur de code avancé simplifie l’édition HTML et est un outil précieux pour ceux qui travaillent directement avec le code source. Il est équipé d’une gamme de fonctionnalités conçues pour améliorer l’expérience d’édition de code :
- Surlignage de syntaxe
- Correspondance et fermeture des éléments
- Repliement de code
- Sélections/caret multiples
- Recherche et remplacement (CTRL + F)
- Expérience utilisateur améliorée : mode sombre, taille de police, copier, plein écran
Besoin d'aide supplémentaire avec ce sujet?
Visit the Support Portal








