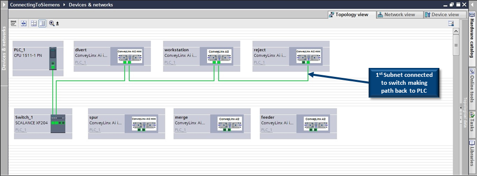
Click and drag from one of the Profinet switch ports to the divert ConveyLinx module’s left port. Repeat the process to connect the divert module to the workstation module, and then the workstation module to the reject module.

When you are done with the 1st subnet of modules, it should look like the following:



