The analysis types are configured against the relevant target systems and control points in ActiveControl.
Access to this can be found under menu options Tools -> Configuration menu in the Targets and Transport Paths tab.
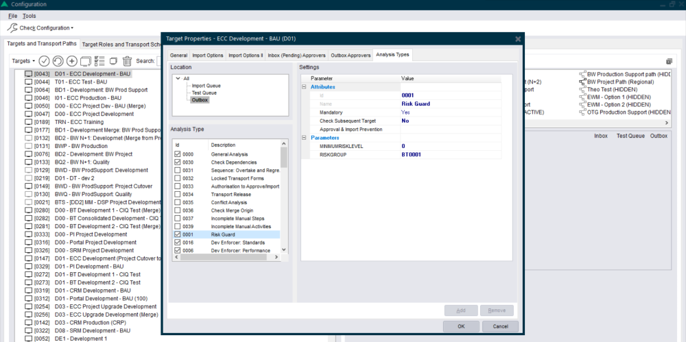
To setup the analysis types for a specific target system open the target system properties and choose the Analysis Types tab.
The screen is divided in to three segments:

Figure: Analyser configuration screen
1. Location:
- The Analysis Types can be set differently for each control point within the target. Only the control points that are switched on for the selected target in the transport path it exists in are selectable.
- Either select “All” to switch on the analysis types for all control points or select the required control point.
2. Analysis Type:
- These are the different Analysis Types that can be selected (based on /BTI/TE_ANLTYPE).
- The General Analysis will always be switched on as this is mandatory.
- To switch on an analysis type, use the relevant checkbox.
3. Settings:
- This is where the analysis attributes and parameters are selected.
- Click on the analysis number or name to highlight it to allow these values to be maintained.
Attributes:
- Mandatory: To make the analysis mandatory so it automatically runs during the General Analysis choose “Yes”
- Check Subsequent Target: To make the analysis run on the next target in the path rather than the current target choose “Yes”
- Approval & Import Prevention: To prevent approval or import if this analysis returns an error use the button. This will allow the “Prevent Approval”, “Import Approval” and “Admin Override” options to be set for each relevant reason code (based on /BTI/TE_ANRELINK).
- The “Admin Override” option allows ActiveControl Administrators (or anybody else that has role including authorisation activity APPROVEANYWAY (within Y_TEADMIN)) the ability to override the warnings using the ‘Import Anyway’ button
- For the General Analysis this can be used to control this for each of the attached reason codes.
Parameters:
- If parameters are available for the selected analysis types these will be listed (based on /BTI/TE_ANLTYPEP).
- To enter a value in the parameter, highlight the required entry and choose the “Add” button. This will allow an entry to be made in the parameter value field.
- To remove a parameter value, highlight the required entry and choose the “Remove” button.


Post your comment on this topic.