Übersicht
Eine Testimony-Aufzeichnung generiert aus realen Aktivitäten eine komplette Testskript-Bibliothek, die einen hohen Prozentsatz der tatsächlichen Nutzung Ihres SAP-Systems abdeckt. Wie hoch dieser Prozentsatz ist (d. h. die erreichte Abdeckung), hängt zum einen von der Länge der Aufzeichnung ab (eine 48-Stunden-Aufzeichnung deckt natürlich mehr ab als eine von 4-Stunden) und zum anderen von dem Zeitpunkt innerhalb des Geschäftszyklus (z. B. Monatsende, Monatsmitte), für den die Aufzeichnung aktiv war.
Um den Abdeckungsgrad, den Sie mit Ihrer Aufzeichnung erreicht haben, besser zu verstehen, enthält Testimony eine Funktion zur Durchführung einer Abdeckungsanalyse, bei der die Aufzeichnung mit der typischen Arbeitslast Ihres Produktionssystems verglichen wird.
Die Abdeckungsanalyse besteht aus drei Schritten:
- Nutzungsabfrage: In diesem Schritt werden Daten zur Leistungsstatistik aus dem aufgezeichneten System für einen Zeitraum abgerufen, den Sie festlegen.
- Priorisierung: In diesem Schritt werden die Leistungsdaten verwendet und die einzelnen Komponenten (Dialogtransaktionen, Batch-Jobs usw.) nach der Häufigkeit ihrer Ausführung in der Produktion oder nach einer Reihe von Kriterien priorisiert, die Sie festlegen.
Abdeckungsanalyse: In diesem letzten Schritt werden die aufgezeichneten Daten aus der Ausführungs-Queue mit den Nutzungsdaten verglichen. Sie können dann sowohl allgemeine Statistiken (z. B. welcher Prozentsatz von Dialogtransaktionen mit kritischer Priorität aufgezeichnet wurde) als auch detaillierte Informationen zu jeder Dialogtransaktion, jedem Batch-Job usw. einsehen.
Zugriff auf die Funktionalität der Abdeckungsanalyse
Da die Abdeckungsanalyse die Nutzungsdaten der Produktion mit den Daten in der Ausführungs-Queue vergleicht, befindet sich diese Funktionalität im Abschnitt Ausführung des Hauptmenüs von Testimony. Es ist jedoch nicht erforderlich, dass Sie das Abspielen bereits durchgeführt haben, bevor Sie den Prozess der Abdeckungsanalyse starten.
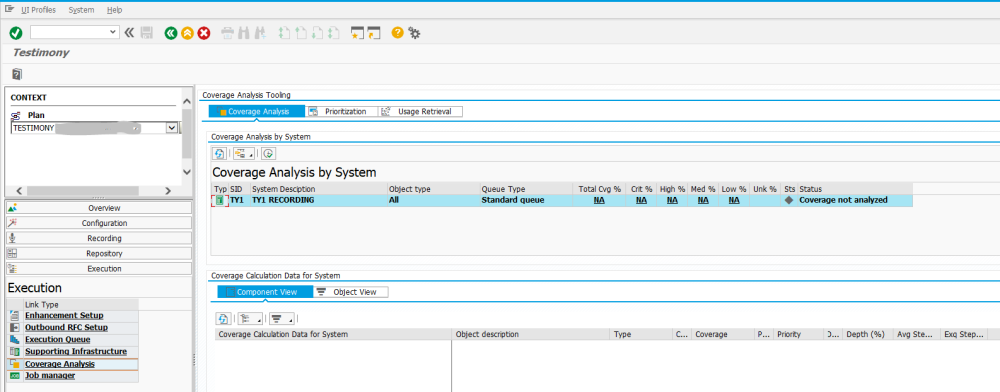
Die folgende Abbildung zeigt den Bildschirm, den Sie sehen, wenn Sie die Option Abdeckungsanalyse aus dem Menü auswählen, bevor Sie einen der Schritte der Abdeckungsanalyse ausgeführt haben.

In den folgenden Abschnitten wird der Prozess beschrieben, den Sie durchlaufen müssen, um eine vollständige Abdeckungsanalyse Ihrer Ausführungs-Queue durchzuführen.



Hinterlasse einen Kommentar.