A Transport Schedule defines a list of days and times when transport requests should be imported automatically by ActiveControl.
When a transport schedule is assigned to a target, ActiveControl automatically creates a background job that will import transport requests that are currently within the target’s import queue. This background job runs in the ActiveControl Domain Controller. ActiveControl ensures that the background job always executes according to the current version of the transport schedule. This includes deleting the background job if the transport schedule is no longer assigned to the target.
Adding or Removing Import Schedules
Authorised users can add or remove Import Schedules via the Windows GUI. This is done via the Schedule dropdown on the [Import Queue (Advanced) toolbar that can be seen in an Import Queue.

Figure: Adding a Transport Schedules in the Windows GUI
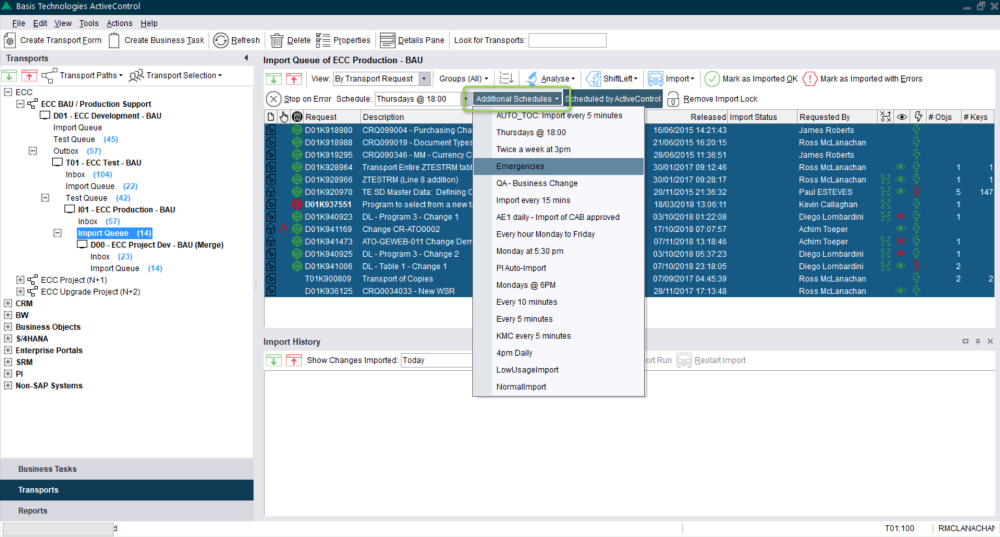
Additional Schedules
It is possible to add additional Import Schedules to an Import Queue via the Additional Schedules dropdown. This can be helpful in scenarios where you want to deploy different types of transport/change to different release frequencies, for example if you want Emergency Fixes to be imported as soon as they are ready, but other Business Task ‘Types’ to be deployed as part of a less frequent release cycle.

Figure: Adding Additional Schedules in the Windows GUI
Future Scheduled Imports
It is possible to forward schedule Transports into Production. The scenario this functionality aims to address is where an ActiveControl customer has a regular release cycle, but wants to delay specific changes until a specific date/time in the future after the next release. This can now be done via options available on the Business Task [Additional Data] tab in both the Windows GUI and Web UI.
When a date/time is entered in this tab, the transports associated with this Business Task will sit in the Production Import Queue until the time is reached, and then be imported at that time, regardless if any transport schedule is actually running at that time.

Figure: Future Import Schedule in the Web UII


Post your comment on this topic.